
Overview:
QNE AI Cloud Accounting offers a seamless solution for users transitioning from other accounting software. One of the standout features is the ability to directly import your extracted Customer data without needing a pre-filled QNE template, ensuring a smooth and efficient migration process.
Disclaimer:
This guide is intended to assist users in migrating to QNE from their existing accounting systems. References to third-party systems, including screenshots, are for illustrative purposes only and may be outdated if the third-party software has changed its processes. Users should consult their provider's help documentation for the most current information. All trademarks and product names are the property of their respective owners. QNE does not claim any rights to the systems mentioned.
Scenario:
Export Customers from SQL Accounting, UBS, Autocount Cloud Accounting, Autocount Desktop, QuickBooks Desktop, and Xero, and then import them into QNE AI Cloud Accounting.
Solution:
SQL Accounting
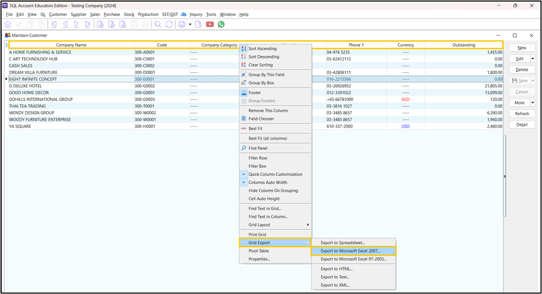
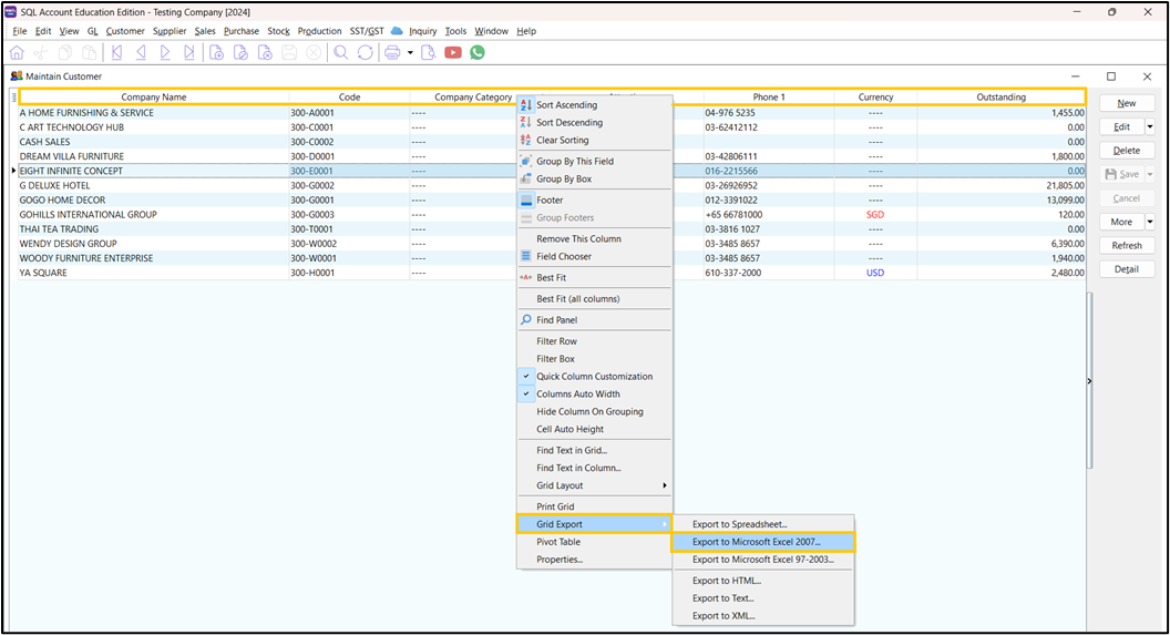
1. Upon logging in to SQL Accounting, on the Navigation Pane, click General Ledger > Maintain Customer.

Alternatively, users may select Customer > Maintain Customer.

2. On the Customer List View screen, right-click on the table header, select Grid Export > Export to Microsoft Excel 2007.

3. Save and open the Excel File. Navigate to File > Save As then enter your chosen file name, and change the Save as type to CSV (Comma-delimited). Once you're finished, click Save.

UBS
1. Upon logging in to UBS, on the ribbon tab, click 2. General > 3. Debtors Listing. On the Debtors Listing pop-up windo,w configure the options as needed. Click OK once done.

2. On the Debtors Listing pop-up window, click Excel.

3. On the Export To Excel pop-up window, click Export.

4. Once MS Excel appears on your computer’s taskbar, click it to open. When prompted to save, select Save.

5. Select the file folder where you want to save your file. Enter your chosen file name, then set the Save as type to CSV (Comma-delimited). Once you're finished, click Save.

Autocount Cloud Accounting
1. Upon logging in to Autocount, on the ribbon tab, click Master Data > Customer.

2. Click on the XLSX logo to download the file.

3. The file will be saved under Downloads. Under the Recent Download history, click to open the .xlsx

4. Navigate to File > Save As then enter your chosen file name, and change the Save as type to CSV (Comma delimited). Once you're finished, click Save.

Autocount Desktop
1. Upon logging in to Autocount Desktop, on the Ribbon Tab, click A/R > Debtor Maintenance.

2. On the Debtor Maintenance List View screen, right-click on the table header, then select Export to Excel

3. Save and open the Excel File. Navigate to File > Save As, then enter your chosen file name, and change the Save as type to CSV (Comma-delimited). Once you're finished, click Save.

Quickbooks Desktop
1. Upon logging in to QuickBooks Desktop, under Shortcuts, click Customers, then click Excel > Export Customer List.

2. On the Export pop-up window, select Create a comma-separated values (.csv) file then click

3. Enter your chosen file name, then make sure that the Save as type is set to CSV (Comma-delimited). Once you're finished, click Save.

Xero
1. Upon logging in to Xero, on the ribbon tab, click Contacts > Groups or Customers > Ellipses (...) > Export.

The Customer Contacts will automatically be saved on the Downloads folder as a CSV file.

Application:
Users can now import the downloaded CSV files to QCA.

Note: Make sure to make the file format in CSV format instead of Excel format.
Was this article helpful?
That’s Great!
Thank you for your feedback
Sorry! We couldn't be helpful
Thank you for your feedback
Feedback sent
We appreciate your effort and will try to fix the article
